Wireless MCUs Simplify Design of Smart Meters and Energy Management Systems
Contributo di Electronic Products
2011-06-08
A new breed of wireless microcontrollers (MCUs) is emerging to provide the low-cost intelligent connectivity that smart meters and other energy management systems need to boost efficiency in homes, offices, and factories. By integrating a microcontroller with a radio subsystem in a single package, wireless MCUs simplify the task of adding wireless data capabilities to smart meters and any other embedded application that provides distributed sensor and control capabilities.
This article will discuss wireless MCUs that support the connection between the smart meter, the Energy Service Portal (ESP) and the Home Area Network (HAN), which typically operate in the 2.4 GHz ISM band. Subsequent articles will explore how wireless MCUs are used as intelligent nodes within the HAN, and how wireless MCUs operating in the sub-GHz range; connect smart meters with the utility’s wide-area network (WAN).
What’s in a smart meter?
Successors to electro-mechanical meters, smart meters use precise analog metrology circuits, embedded processors and two-way data links to perform remote readings and communicate across a wide area network (WAN). A smart meter has a second link that is used to communicate with an energy service portal (ESP), also known as a HAN Gateway, which passes messages to and from a building’s home area network (HAN). (See the “Smart Meters 101” section below for more details.)
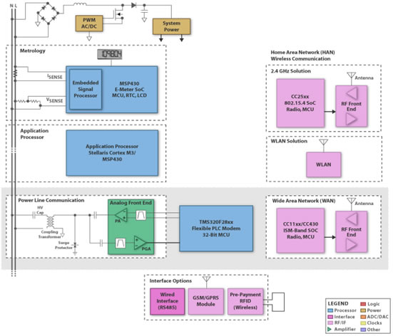
To ensure accuracy and security, most smart meter architectures typically use a separate metrology block that partitions the data collection and processing functions from the MCU that handles the meter’s housekeeping and management functions (Figure 1). A separate controller, tied to the host processor by a standardized interface, manages the meter’s communication functions. The extra costs of this segmented approach are offset by simpler software requirements and the security it provides. The layered architecture makes it easy to design a single meter that can be equipped with interchangeable communication modules to meet a wide variety of application requirements.
Functional blocks in a typical smart meter. (Courtesy: Texas Instruments) |
During the first wave of smart meter deployments, many utilities use an integrated meter architecture where the ESP sits inside the meter and communicates with the main control processor via a hardwired link (typically SPI or UART). In most cases, manufacturers offer the option of an external ESP box (usually connected using ZigBee, Wi-Fi, or HomePlug) that serves as a bridge to the building’s HAN.
Wherever it’s located, the ESP/gateway uses a combination of wired and wireless technologies to communicate with the building’s appliances, HVAC system and other major loads. Because existing utility infrastructures, building construction methods, and customer requirements vary so widely, no single networking technology is expected to dominate the ESP in the short run. For this reason, smart meters usually use interchangeable dongles to accommodate whatever PHY is needed. In most cases, the dongles will be based on the USNAP specification which defines a standard connector and serial (SPI) interface. It is becoming widely adopted in smart meters and consumer products as a protocol-agnostic connection to low-cost communications modules that support a variety of communication standards including ZigBee, Z-Wave, RDS (Radio Data System), Wi-Fi, FlexNet, and Trilliant.
The ZigBee Home Automation profile supports energy management functions home and light commercial environments. (Courtesy: Freescale Semiconductor) |
While many of these proprietary HAN protocols will remain popular in some markets, there is growing acceptance of the ZigBee Smart Energy 2 Applications Profile (SEP 2.0) protocol stack. Anticipated to be ratified before the end of 2011, SEP2.0 was selected by the U.S. Department of Energy and National Institute of Standards and Technology (NIST) as an IP-based standard for smart energy management with home area network-capable (HAN) devices. It provides an open standard for passing energy-related messages throughout the HAN regarding pricing information, demand response, peak load management (PLM) requests, and alerts about upcoming power cuts/surpluses.
SEP 2.0 builds on the current ZigBee SEP 1.0/1.1 profiles by replacing their proprietary transport protocols with TCP/IP and adding support for a wider range of smart energy devices. The earlier SEP profiles include a command set for communicating with many devices commonly found in residential and mid-sized commercial/institutional buildings including smart thermostats, in-premises energy displays, and smart appliances such as refrigerators, water heaters, pool pumps and other high-power loads. SEP 2.0 adds a set of commands designed specifically for electric vehicle chargers as well as support for metering of gas, water, and thermal utility services. As smart grid technology becomes more widely deployed, updates to SEP 2.0 will help the HAN play a key role in managing and brokering the 2-way electricity flows available from rooftop photovoltaic systems and electric vehicles.
While it was originally developed for use in ZigBee low-power wireless networks, SEP 2.0’s higher-layer functionality has been adopted by the Wi-Fi and HomePlug standards, allowing it to work across most commonly-used wireless and wired networks. Thanks to its flexibility, many appliance and HVAC system manufacturers are already developing interoperable products which support SEP 2.0.
Low-power wireless, an essential ingredient
Whether it’s in the last-mile WAN connection to the grid or in the HAN, low-power wireless links will play an important role in many smart meter systems. In these applications, single-chip/single-package solutions that integrate the radio and an MCU simplify design by reducing component count and offloading communication-related tasks from the host system. These 8-, 16-, and 32-bit, RF-enabled microcontrollers can help designers achieve a more compact form factor, faster time to market, and lower solution costs for everything from remotely read electric and gas meters to smart appliances and networked energy management systems. In addition, keeping billing information and potentially sensitive building-to-grid messages within the package makes data less vulnerable to snooping and cyber-attack.
By providing a dedicated processor to manage the radio and run its wireless media access control (MAC) protocol stack, a wireless MCU can act as a stand-alone wireless node for simple applications or as a transparent data link for a larger host system. In addition, many wireless MCUs are equipped with other peripherals, ranging from multichannel A/D converters to hardware crypto accelerators that add key functionality to your design at minimum cost.
Choosing a wireless MCU
The amount of memory and processing power your wireless MCU needs to have depends heavily on the application for which it’s being used. For example, a low-cost 8-bit MCU like Texas Instruments’ CC2510F32 is a great choice for basic remote control and home automation applications which don’t require the processing power for compute-intensive control algorithms or the larger memory capacity required to support ZigBee and TCP/IP protocols. Like all the devices in the CC2510Fxx series, it integrates a basic 8-bit 8051 processor core, encryption acceleration, modest amounts of flash memory and RAM (32 k and 4 k), and a 2.4 GHz radio capable of supporting the IEEE 802.15.4 standard using SimpliciTI, a proprietary lightweight wireless MAC and data transfer protocol software stack. Other variants, such as the CC2531, come with up to 256-kbytes of flash and 8-kbytes of RAM, sufficient to support basic ZigBee applications, and the 6LoWPAN protocol.
For applications that require basic ZigBee functionality, STMicroelectronics’ STM32W108C8 is one of several good choices to consider. It is part of the STM32 MCU family, which is based on the 32-bit ARM Cortex core and features an integrated 2.4-GHz, IEEE 802.15.4-compliant transceiver, a hardware crypto accelerator core and advanced power management capabilities that help extend operation in battery-powered operations. Its 32-Kbyte flash memory and 8-kbyte RAM provide sufficient storage for the ZigBee RF4CE profile, making it a good candidate for remote control or human interface applications. However, it is not sufficient for the SEP 1.1/2.0 profiles which are expected to be required in most North American smart meters. The SEP 1.1 profile typically requires at least a 16-bit processor with 100-to 150-kbytes of flash memory and roughly 10-kbytes of RAM. Since the SEP 2.0 profile is still in development, there are no firm numbers on how much memory a processor will need to support the larger code block and variable tables, but estimates place it at roughly 25 percent above what’s required for SEP 1.1.
One solution for applications that use ZigBee SEP profiles is the Freescale MC13226, an embedded flash ZigBee MCU fully functional 32-bit TDMI ARM7 processor with a combination of ROM, RAM and flash memory and firmware specifically tailored for ZigBee-2007 Profile 2 (Pro) applications. As shown in Figure 3, its large memory makes it suitable for more sophisticated ESP/Gateway applications that involve routing and coordination as well as storing the profiles of end nodes. Freescale also offers the MC13233C, a lower-cost variant with less memory that is intended for use in end devices that don’t need to store the extensive profile listings and routing tables. Both devices include all passives required to implement an RF system (baluns, matching network, etc.) except an antenna and crystal.
The Freescale MC1322x family of wireless MCUs integrates the processing power, memory, and I/O hardware necessary to support the ZigBee protocol and advanced applications profiles required for smart meter and ESP/Energy Gateway applications. (Courtesy: Freescale Semiconductor) |
Atmel also makes several single- and two-chip solutions for low-power 2.4-GHz applications, including the ATmega128RFA1. Based on Atmel’s 8-bit proprietary RISC core, it incorporates 128-kbytes of flash, 16 Kbytes of RAM, and a high-performance 2.4-GHz, 802.15-capable radio that boasts a 105.5 dBm link budget. The device has software that allows it to support basic IEEE802.15 operation, as well the ZigBee SEP 2.0 and consumer electronics remote control (RF4CE) profiles. Atmel provides firmware for a proprietary high data rate mode that uses the transceiver’s exceptional sensitivity to support raw transfer speeds of up to up to 2 Mbits/s. Atmel says that the 128RFA1’s extra performance and large memory make it a good choice for use in smart meter ESP/Gateway systems as well as end point applications in high-density ZigBee mesh systems.
Smart meters 101
The term “smart meter” defines a broad class of utility measurement devices that replace the traditional mechanical or electro-mechanical recording mechanism with a programmable microcontroller-based metrology system and a one- or two-way link that allows it to communicate with the utility provider. At the bottom end of the metering food chain, Automatic Meter Reading (AMR) meters are equipped with one-way communication, enabling utility providers to read the meter automatically and remotely.
Smart meters add two-way communications to the automatic meter infrastructure (AMI) architecture, making it possible for the utility company to pass rate information and control signals back to the customer location. The smart meter’s application processor can use the two-way link to support advanced functions such as variable pricing, outage monitoring, prepayment, and remote disconnect. The meter also has a second link that is used to communicate with an energy service portal (ESP), also known as a HAN Gateway, which passes messages to and from the building’s home area network (HAN).
Depending on the utility’s needs and available infrastructure, the meter can use low-power wireless, power line carrier (PLC), or cellular modem (GPRS) to pass the meter readings back to a data concentrator or other central collection point. Most low-power wireless WAN traffic will be transported using the ZigBee standard or other protocols based on the IEEE 802.15.4 physical specification for the unlicensed ISM radio bands operating in the 700/800/900-MHz regions. In the second article in this series, we’ll explore the role wireless MCUs can play in this part of the smart meter ecosystem.
Esonero della responsabilità: le opinioni, le convinzioni e i punti di vista espressi dai vari autori e/o dai partecipanti al forum su questo sito Web non riflettono necessariamente le opinioni, le convinzioni e i punti di vista di DigiKey o le sue politiche.




