Maker.io main logo

Wifi Scanner ATOM Matrix ESP32

28

2022-08-16 | By M5Stack

License: General Public License Wifi Arduino

* Thanks for the source code and project information provided by @ronfrtek

Things used in this project

M5Stack ATOM Matrix ESP32 Development Kit×1

Software apps and online services

Arduino IDE

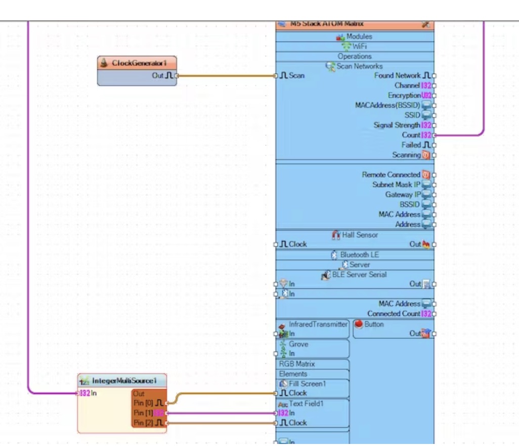
Visuino

Story

 

Step 1: What You Will Need

1

1/2

3

2/2

 
 
 
Mfr Part # C008-B
ATOM MATRIX ESP32 DEV KIT
M5Stack Technology Co., Ltd.
13,39 €
View More Details
Add all DigiKey Parts to Cart
Have questions or comments? Continue the conversation on TechForum, DigiKey's online community and technical resource.